HOME
ABOUT US
PRODUCT SEARCH
CONTACT US
sales@su-jiao.com
COUNTRY / REGION
ENGLISH
中文简体
HOME
PRODUCT
五大工程原料物性表
PBT
CONTACT US
Orders can be placed through the following way
sales@su-jiao.com
+86-021-51131842
+86-13424755533
lookpolymers
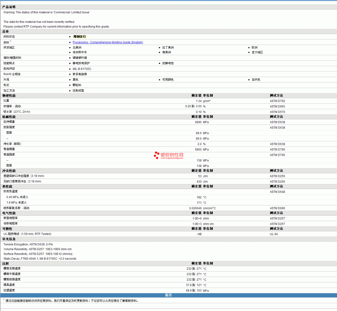
RTP Compounds ESD A 1080物性表
五大工程原料物性表
PBT
RTP Compounds ESD A 1080物性表
形式
颗粒料
加工方法
注射成型
物理性能
额定值
单位制
测试方法
比重
1.34
g/cm³
ASTM D792
RTP Compounds ESD A 1080物性表见图片
RTP Compounds ESD A 1080塑胶原料更多详情,PC专家,可来电咨询赵先生:13424755533 QQ:27660005
OTHER PRODUCTS
现货供应 POLYVIN PVC 7023DE PVC
日本三菱工程 PC GS2030N1D BK9001
Celstran PA66 CF40-01-US物性表
Iupilon PC LS-2030物性表
Polyvinylidene Fluoride (PVDF) PV1010 UL黄卡
Polyamide 6/6 (PA6/6) Radilon-A VHS/100 UL黄卡
Polypropylene (PP) 9034 HS UL黄卡
Acrylonitrile Butadiene Styrene (ABS) KB200 UL黄卡
Acrylonitrile Butadiene Styrene (ABS) 855VG(ee) UL黄卡
HOME
ABOUT US
PRODUCT SEARCH
COUNTACT US
Copyright © sujiaowuxing.com All Rights Reserved,