HOME
ABOUT US
PRODUCT SEARCH
CONTACT US
sales@su-jiao.com
COUNTRY / REGION
ENGLISH
中文简体
HOME
PRODUCT
其他工程塑料物性表
ABS/PC
CONTACT US
Orders can be placed through the following way
sales@su-jiao.com
+86-021-51131842
+86-13424755533
lookpolymers
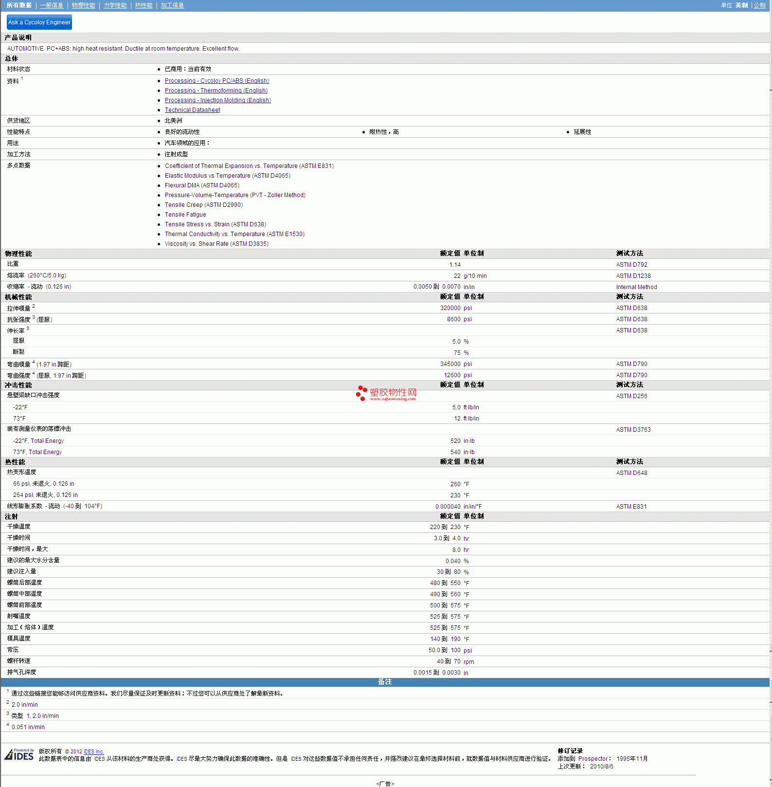
CYCOLOY ABS/PC MC9000 Resin物性表
其他工程塑料物性表
ABS/PC
CYCOLOY ABS/PC MC9000 Resin物性表
物理性能
额定值
单位制
测试方法
比重
1.14
ASTM D792
熔流率 (260°C/5.0 kg)
22
g/10 min
ASTM D1238
收缩率 - 流动 (0.126 in)
0.0050 到 0.0070
in/in
Internal Method
CYCOLOY ABS/PC MC9000 Resin更多资料见图
更多CYCOLOY ABS/PC MC9000 Resin物性表报价,图片、材质证明、UL黄卡、物质安全资料表(MSDS)等,最新行情报价等可来电咨询赵先生:13424755533或QQ: 27660005
OTHER PRODUCTS
美国杜邦 PA66 70G33HS1L BK
美国杜邦 PBT S600F20-NC010
Denka Transparent Polymer TP RX MMBS
Acrylonitrile Butadiene Styrene/Polyamide (ABS/PA) EK81 UL黄卡
Acrylonitrile Butadiene Styrene/Polycarbonate (ABS/PC) CKF51G20 UL黄卡
Sheet Molding Compound "Polyester" (SMC) V7921, V7923(f2) UL
Fortron PPS MT9203HS物性表
SLOVALEN PC 52 T 20物性表
Acrypet PMMA VR S40 物性表
HOME
ABOUT US
PRODUCT SEARCH
COUNTACT US
Copyright © sujiaowuxing.com All Rights Reserved,